complexType CurrentAccounttype
diagram
namespace http://www.telebib2.org
type extension of AccountingDocumenttype
properties
base AccountingDocumenttype
children AccountingDate AccountingDocumentCurrencyCode Insurer Intermediary CreditBalanceAmount CreditBalanceOpeningAmount CurrentAccountClosingDate DebitBalanceAmount DebitBalanceOpeningAmount DebitBalanceOverdueAmount CurrentAccountIssueDate MonthlyCommissionTotalAmount OwnPoliciesCommissionTotalAmount CurrentAccountPaymentReference PoliciesAdoptedCommissionTotalAmount CurrentAccountStructuredPaymentReferenceText YearlyCommissionTotalAmount PremiumCancellationLine PremiumReturnLine CommissionLine PremiumReimbursementLine PremiumInvoiceLine FinancialTransactionLine MiscellaneousTransactionLine BordereauTotalLine ClaimLine
annotation
appinfo
CurrentAc
appinfo
A monthly financial statement provided to an intermediary by an insurer showing premiums written, cancellations, endorsements, and commissions. Balance of payments.
appinfo
CURRAC
documentation
Current account
documentation
Rekeninguittreksel
documentation
Extrait de compte
source <xsd:complexType name="CurrentAccounttype">
 
<xsd:annotation>
   
<xsd:appinfo source="tb2View">CurrentAc</xsd:appinfo>
   
<xsd:appinfo source="tb2Semantics">A monthly financial statement provided to an intermediary by an insurer showing premiums written, cancellations, endorsements, and commissions. Balance of payments.</xsd:appinfo>
   
<xsd:appinfo source="tb2Edifact">CURRAC</xsd:appinfo>
   
<xsd:documentation source="BusinessTerm" xml:lang="en">Current account</xsd:documentation>
   
<xsd:documentation source="BusinessTerm" xml:lang="nl">Rekeninguittreksel</xsd:documentation>
   
<xsd:documentation source="BusinessTerm" xml:lang="fr">Extrait de compte</xsd:documentation>
 
</xsd:annotation>
 
<xsd:complexContent>
   
<xsd:extension base="AccountingDocumenttype">
     
<xsd:sequence>
       
<xsd:element name="CreditBalanceAmount" type="CreditBalanceAmounttype" minOccurs="0"/>
       
<xsd:element name="CreditBalanceOpeningAmount" type="CreditBalanceOpeningAmounttype" minOccurs="0"/>
       
<xsd:element name="CurrentAccountClosingDate" type="CurrentAccountClosingDatetype" minOccurs="0"/>
       
<xsd:element name="DebitBalanceAmount" type="DebitBalanceAmounttype" minOccurs="0"/>
       
<xsd:element name="DebitBalanceOpeningAmount" type="DebitBalanceOpeningAmounttype" minOccurs="0"/>
       
<xsd:element name="DebitBalanceOverdueAmount" type="DebitBalanceOverdueAmounttype" minOccurs="0"/>
       
<xsd:element name="CurrentAccountIssueDate" type="CurrentAccountIssueDatetype" minOccurs="0"/>
       
<xsd:element name="MonthlyCommissionTotalAmount" type="MonthlyCommissionTotalAmounttype" minOccurs="0"/>
       
<xsd:element name="OwnPoliciesCommissionTotalAmount" type="OwnPoliciesCommissionTotalAmounttype" minOccurs="0"/>
       
<xsd:element name="CurrentAccountPaymentReference" type="CurrentAccountPaymentReferencetype" minOccurs="0"/>
       
<xsd:element name="PoliciesAdoptedCommissionTotalAmount" type="PoliciesAdoptedCommissionTotalAmounttype" minOccurs="0"/>
       
<xsd:element name="CurrentAccountStructuredPaymentReferenceText" type="CurrentAccountStructuredPaymentReferenceTexttype" minOccurs="0"/>
       
<xsd:element name="YearlyCommissionTotalAmount" type="YearlyCommissionTotalAmounttype" minOccurs="0"/>
       
<xsd:element name="PremiumCancellationLine" type="PremiumCancellationLinetype" minOccurs="0" maxOccurs="unbounded"/>
       
<xsd:element name="PremiumReturnLine" type="PremiumReturnLinetype" minOccurs="0" maxOccurs="unbounded"/>
       
<xsd:element name="CommissionLine" type="CommissionLinetype" minOccurs="0" maxOccurs="unbounded"/>
       
<xsd:element name="PremiumReimbursementLine" type="PremiumReimbursementLinetype" minOccurs="0" maxOccurs="unbounded"/>
       
<xsd:element name="PremiumInvoiceLine" type="PremiumInvoiceLinetype" minOccurs="0" maxOccurs="unbounded"/>
       
<xsd:element name="FinancialTransactionLine" type="FinancialTransactionLinetype" minOccurs="0" maxOccurs="unbounded"/>
       
<xsd:element name="MiscellaneousTransactionLine" type="MiscellaneousTransactionLinetype" minOccurs="0" maxOccurs="unbounded"/>
       
<xsd:element name="BordereauTotalLine" type="BordereauTotalLinetype" minOccurs="0" maxOccurs="unbounded"/>
       
<xsd:element name="ClaimLine" type="ClaimLinetype" minOccurs="0" maxOccurs="unbounded"/>
     
</xsd:sequence>
   
</xsd:extension>
 
</xsd:complexContent>
</xsd:complexType>

element CurrentAccounttype/CreditBalanceAmount
diagram
namespace http://www.telebib2.org
type CreditBalanceAmounttype
properties
isRef 0
minOcc 0
maxOcc 1
content simple
source <xsd:element name="CreditBalanceAmount" type="CreditBalanceAmounttype" minOccurs="0"/>

element CurrentAccounttype/CreditBalanceOpeningAmount
diagram
namespace http://www.telebib2.org
type CreditBalanceOpeningAmounttype
properties
isRef 0
minOcc 0
maxOcc 1
content simple
source <xsd:element name="CreditBalanceOpeningAmount" type="CreditBalanceOpeningAmounttype" minOccurs="0"/>

element CurrentAccounttype/CurrentAccountClosingDate
diagram
namespace http://www.telebib2.org
type CurrentAccountClosingDatetype
properties
isRef 0
minOcc 0
maxOcc 1
content simple
source <xsd:element name="CurrentAccountClosingDate" type="CurrentAccountClosingDatetype" minOccurs="0"/>

element CurrentAccounttype/DebitBalanceAmount
diagram
namespace http://www.telebib2.org
type DebitBalanceAmounttype
properties
isRef 0
minOcc 0
maxOcc 1
content simple
source <xsd:element name="DebitBalanceAmount" type="DebitBalanceAmounttype" minOccurs="0"/>

element CurrentAccounttype/DebitBalanceOpeningAmount
diagram
namespace http://www.telebib2.org
type DebitBalanceOpeningAmounttype
properties
isRef 0
minOcc 0
maxOcc 1
content simple
source <xsd:element name="DebitBalanceOpeningAmount" type="DebitBalanceOpeningAmounttype" minOccurs="0"/>

element CurrentAccounttype/DebitBalanceOverdueAmount
diagram
namespace http://www.telebib2.org
type DebitBalanceOverdueAmounttype
properties
isRef 0
minOcc 0
maxOcc 1
content simple
source <xsd:element name="DebitBalanceOverdueAmount" type="DebitBalanceOverdueAmounttype" minOccurs="0"/>

element CurrentAccounttype/CurrentAccountIssueDate
diagram
namespace http://www.telebib2.org
type CurrentAccountIssueDatetype
properties
isRef 0
minOcc 0
maxOcc 1
content simple
source <xsd:element name="CurrentAccountIssueDate" type="CurrentAccountIssueDatetype" minOccurs="0"/>

element CurrentAccounttype/MonthlyCommissionTotalAmount
diagram
namespace http://www.telebib2.org
type MonthlyCommissionTotalAmounttype
properties
isRef 0
minOcc 0
maxOcc 1
content simple
source <xsd:element name="MonthlyCommissionTotalAmount" type="MonthlyCommissionTotalAmounttype" minOccurs="0"/>

element CurrentAccounttype/OwnPoliciesCommissionTotalAmount
diagram
namespace http://www.telebib2.org
type OwnPoliciesCommissionTotalAmounttype
properties
isRef 0
minOcc 0
maxOcc 1
content simple
source <xsd:element name="OwnPoliciesCommissionTotalAmount" type="OwnPoliciesCommissionTotalAmounttype" minOccurs="0"/>

element CurrentAccounttype/CurrentAccountPaymentReference
diagram
namespace http://www.telebib2.org
type CurrentAccountPaymentReferencetype
properties
isRef 0
minOcc 0
maxOcc 1
content simple
source <xsd:element name="CurrentAccountPaymentReference" type="CurrentAccountPaymentReferencetype" minOccurs="0"/>

element CurrentAccounttype/PoliciesAdoptedCommissionTotalAmount
diagram
namespace http://www.telebib2.org
type PoliciesAdoptedCommissionTotalAmounttype
properties
isRef 0
minOcc 0
maxOcc 1
content simple
source <xsd:element name="PoliciesAdoptedCommissionTotalAmount" type="PoliciesAdoptedCommissionTotalAmounttype" minOccurs="0"/>

element CurrentAccounttype/CurrentAccountStructuredPaymentReferenceText
diagram
namespace http://www.telebib2.org
type CurrentAccountStructuredPaymentReferenceTexttype
properties
isRef 0
minOcc 0
maxOcc 1
content simple
source <xsd:element name="CurrentAccountStructuredPaymentReferenceText" type="CurrentAccountStructuredPaymentReferenceTexttype" minOccurs="0"/>

element CurrentAccounttype/YearlyCommissionTotalAmount
diagram
namespace http://www.telebib2.org
type YearlyCommissionTotalAmounttype
properties
isRef 0
minOcc 0
maxOcc 1
content simple
source <xsd:element name="YearlyCommissionTotalAmount" type="YearlyCommissionTotalAmounttype" minOccurs="0"/>

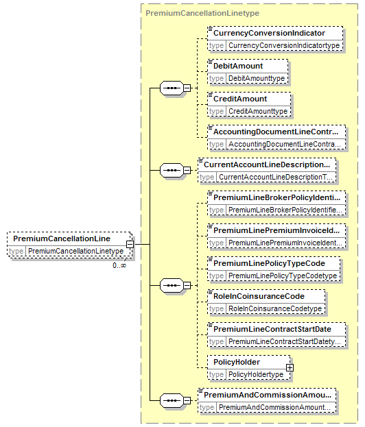
element CurrentAccounttype/PremiumCancellationLine
diagram
namespace http://www.telebib2.org
type PremiumCancellationLinetype
properties
isRef 0
minOcc 0
maxOcc unbounded
content complex
children CurrencyConversionIndicator DebitAmount CreditAmount AccountingDocumentLineContractIdentifier CurrentAccountLineDescriptionText PremiumLineBrokerPolicyIdentifier PremiumLinePremiumInvoiceIdentifier PremiumLinePolicyTypeCode RoleInCoinsuranceCode PremiumLineContractStartDate PolicyHolder PremiumAndCommissionAmountReverseIndicator
source <xsd:element name="PremiumCancellationLine" type="PremiumCancellationLinetype" minOccurs="0" maxOccurs="unbounded"/>

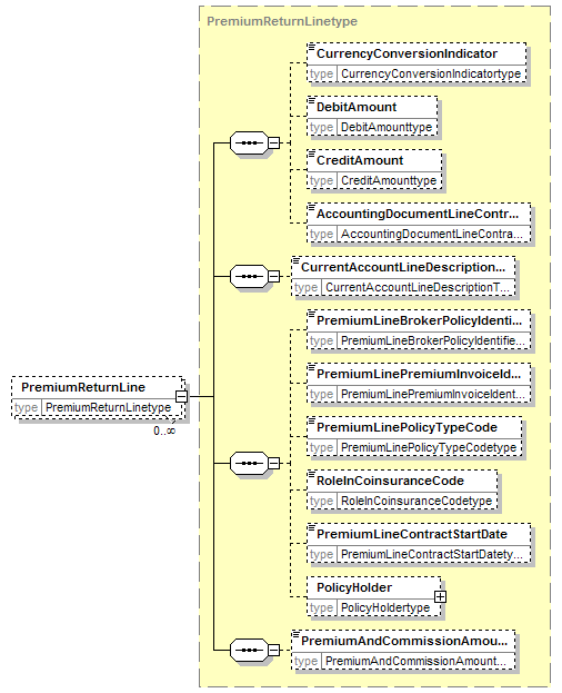
element CurrentAccounttype/PremiumReturnLine
diagram
namespace http://www.telebib2.org
type PremiumReturnLinetype
properties
isRef 0
minOcc 0
maxOcc unbounded
content complex
children CurrencyConversionIndicator DebitAmount CreditAmount AccountingDocumentLineContractIdentifier CurrentAccountLineDescriptionText PremiumLineBrokerPolicyIdentifier PremiumLinePremiumInvoiceIdentifier PremiumLinePolicyTypeCode RoleInCoinsuranceCode PremiumLineContractStartDate PolicyHolder PremiumAndCommissionAmountReverseIndicator
source <xsd:element name="PremiumReturnLine" type="PremiumReturnLinetype" minOccurs="0" maxOccurs="unbounded"/>

element CurrentAccounttype/CommissionLine
diagram
namespace http://www.telebib2.org
type CommissionLinetype
properties
isRef 0
minOcc 0
maxOcc unbounded
content complex
children CurrencyConversionIndicator DebitAmount CreditAmount AccountingDocumentLineContractIdentifier CurrentAccountLineDescriptionText PremiumLineBrokerPolicyIdentifier PremiumLinePremiumInvoiceIdentifier PremiumLinePolicyTypeCode RoleInCoinsuranceCode PremiumLineContractStartDate PolicyHolder
source <xsd:element name="CommissionLine" type="CommissionLinetype" minOccurs="0" maxOccurs="unbounded"/>

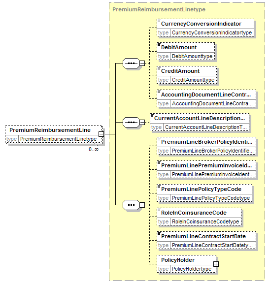
element CurrentAccounttype/PremiumReimbursementLine
diagram
namespace http://www.telebib2.org
type PremiumReimbursementLinetype
properties
isRef 0
minOcc 0
maxOcc unbounded
content complex
children CurrencyConversionIndicator DebitAmount CreditAmount AccountingDocumentLineContractIdentifier CurrentAccountLineDescriptionText PremiumLineBrokerPolicyIdentifier PremiumLinePremiumInvoiceIdentifier PremiumLinePolicyTypeCode RoleInCoinsuranceCode PremiumLineContractStartDate PolicyHolder
source <xsd:element name="PremiumReimbursementLine" type="PremiumReimbursementLinetype" minOccurs="0" maxOccurs="unbounded"/>

element CurrentAccounttype/PremiumInvoiceLine
diagram
namespace http://www.telebib2.org
type PremiumInvoiceLinetype
properties
isRef 0
minOcc 0
maxOcc unbounded
content complex
children CurrencyConversionIndicator DebitAmount CreditAmount AccountingDocumentLineContractIdentifier CurrentAccountLineDescriptionText PremiumLineBrokerPolicyIdentifier PremiumLinePremiumInvoiceIdentifier PremiumLinePolicyTypeCode RoleInCoinsuranceCode PremiumLineContractStartDate PolicyHolder
source <xsd:element name="PremiumInvoiceLine" type="PremiumInvoiceLinetype" minOccurs="0" maxOccurs="unbounded"/>

element CurrentAccounttype/FinancialTransactionLine
diagram
namespace http://www.telebib2.org
type FinancialTransactionLinetype
properties
isRef 0
minOcc 0
maxOcc unbounded
content complex
children CurrencyConversionIndicator DebitAmount CreditAmount AccountingDocumentLineContractIdentifier CurrentAccountLineDescriptionText
source <xsd:element name="FinancialTransactionLine" type="FinancialTransactionLinetype" minOccurs="0" maxOccurs="unbounded"/>

element CurrentAccounttype/MiscellaneousTransactionLine
diagram
namespace http://www.telebib2.org
type MiscellaneousTransactionLinetype
properties
isRef 0
minOcc 0
maxOcc unbounded
content complex
children CurrencyConversionIndicator DebitAmount CreditAmount AccountingDocumentLineContractIdentifier CurrentAccountLineDescriptionText
source <xsd:element name="MiscellaneousTransactionLine" type="MiscellaneousTransactionLinetype" minOccurs="0" maxOccurs="unbounded"/>

element CurrentAccounttype/BordereauTotalLine
diagram
namespace http://www.telebib2.org
type BordereauTotalLinetype
properties
isRef 0
minOcc 0
maxOcc unbounded
content complex
children CurrencyConversionIndicator DebitAmount CreditAmount AccountingDocumentLineContractIdentifier CurrentAccountLineDescriptionText
source <xsd:element name="BordereauTotalLine" type="BordereauTotalLinetype" minOccurs="0" maxOccurs="unbounded"/>

element CurrentAccounttype/ClaimLine
diagram
namespace http://www.telebib2.org
type ClaimLinetype
properties
isRef 0
minOcc 0
maxOcc unbounded
content complex
children CurrencyConversionIndicator DebitAmount CreditAmount AccountingDocumentLineContractIdentifier CurrentAccountLineDescriptionText ClaimLineBrokerClaimIdentifier ClaimLineBrokerPolicyIdentifier ClaimLineClaimIdentifier ClaimLineIncidentDateAndTime PolicyHolder
source <xsd:element name="ClaimLine" type="ClaimLinetype" minOccurs="0" maxOccurs="unbounded"/>


XML Schema documentation generated by
XMLSpy Schema Editor http://www.altova.com/xmlspy